Important changes to forums and questions
All forums and questions are now archived. To start a new conversation or read the latest updates go to forums.mbed.com.
7 years, 3 months ago.
Building code with Eclipse compiles and debugs but Problems still appear
I've installed the most recent version of Eclipse (Version: 2018-09 (4.9.0) Build id: 20180917-1800)
I've followed the tutorial directions: https://os.mbed.com/docs/v5.7/tutorials/eclipse.html to establish a STM32 project ( https://os.mbed.com/teams/ST/code/Nucleo_pwm2/?platform=ST-Nucleo-L476RG )
I've exported the project from the cloud compiler to my Windows7 system. I can build the code online without any errors with the following command: mbed-cli compile -j0 -t GCC_ARM -m NUCLEO_L476RG
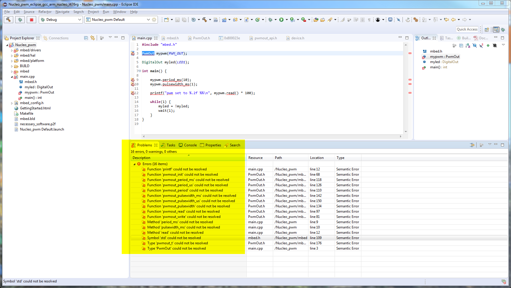
I import the project into my Eclipse IDE, clean/rebuild and it builds fine, I can flash my target system and step through code fine but the Eclipse IDE still shows a set of problems:

I can see that all the needed defines are in the Makefile, how do I get Eclipse to detect them?
Thanks